Vercel

Code editing

Edit v0's code output directly in the browser.

v0 includes a full-featured code editor with syntax highlighting, global search, diff views, split editing, and more.

Basic editing

Click the Code tab next to the preview to access the editor. You can edit any file directly. When you make changes, an "Unsaved Changes" banner appears where you can save or reset. Press Cmd+S (Mac) or Ctrl+S (Windows/Linux) to save.

Switching from preview to code view

Editor features

  • Syntax highlighting: Code is properly highlighted based on the file type
  • Line numbers: Easily navigate through your code with line numbers
  • Find and replace: Press Cmd+F / Ctrl+F to search within the current file
  • Global search: Press Shift+Cmd+F / Shift+Ctrl+F to search across all files. Filter results with "files to include" and "files to exclude" options
  • File Explorer: Press Shift+Cmd+E / Shift+Ctrl+E to toggle the file explorer panel

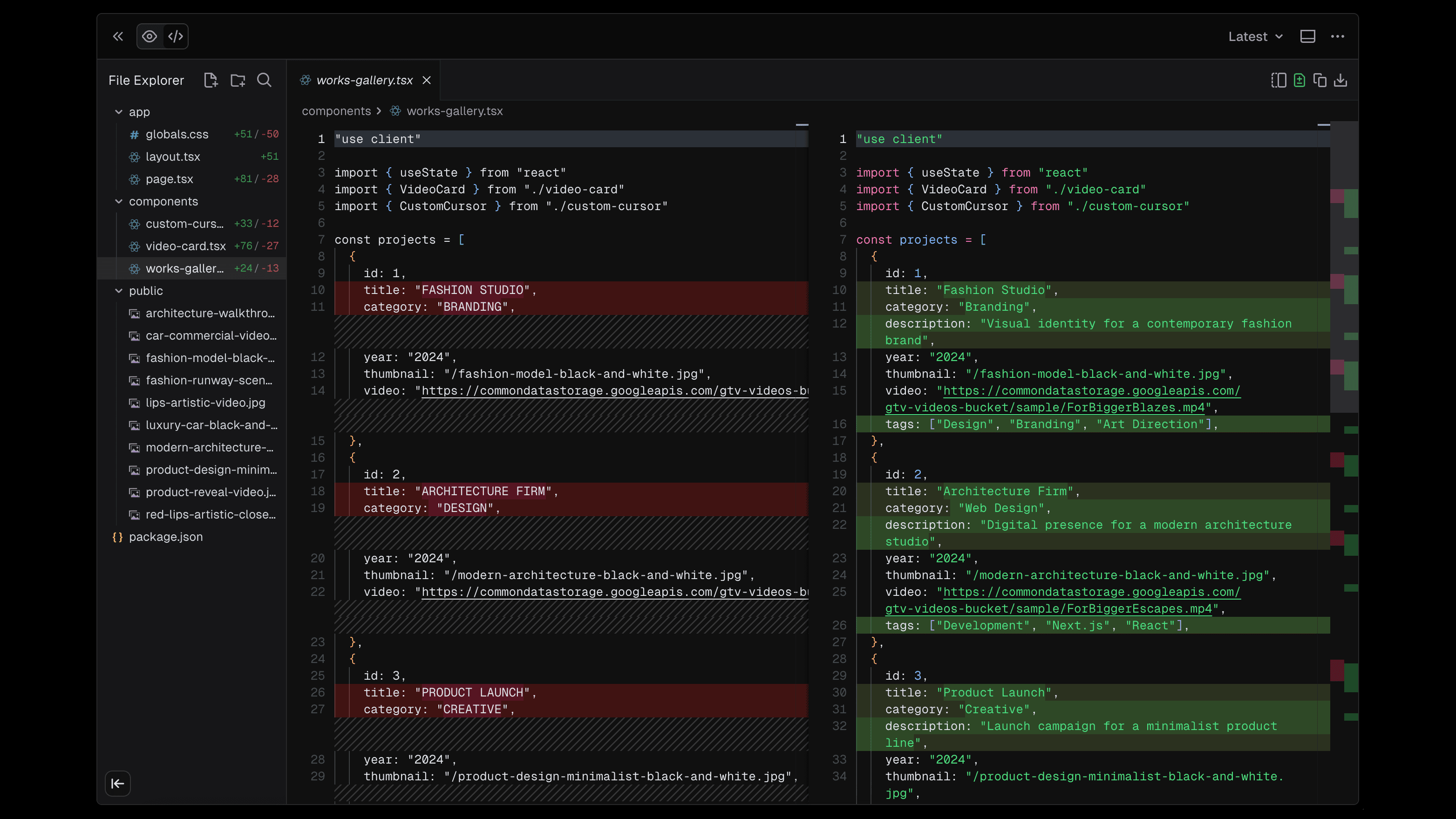
Diff view

View v0's changes in the diff view. This helps you understand exactly what was modified in each generation. Click the Toggle Diff View button in the editor toolbar to enable it.

Diff view showing code changes

Split view

Edit files side-by-side with split view. Click the Split Layout button in the editor toolbar to open a second editor panel. This is useful when you want to view v0's changes in diff view while making additional edits in another panel, or when working on related files like a component and its styles.

Split view with two files side by side

File management

You can create, rename, and delete files directly in the editor:

  • Create a file: Click the new file icon in the File Explorer header, or right-click in the file tree
  • Create a folder: Click the new folder icon in the File Explorer header, or right-click in the file tree
  • Rename a file: Right-click on a file and select "Rename"
  • Delete a file: Right-click on a file and select "Delete"

Toolbar actions

The editor toolbar provides quick access to common actions:

  • Copy File: Copy the current file's contents to your clipboard
  • Download File: Download the current file to your computer
  • Toggle Diff View: Show or hide the diff view for the current file
  • Split Layout: Toggle split view to edit two files side-by-side
  • Toggle Preview: Show or hide the live preview panel

Inline code generation

You can target any code in the editor and ask v0 to make changes to it. Press Cmd+K (Mac) or Ctrl+K (Windows/Linux) to open the inline code generation prompt.

Inline code generation with Cmd+K

On this page